DeFi-эксперт назвал 4 устойчивые модели доходности стейблкойнов на 2026 год

Доходность стейблкоинов в 2025 году остается высокой, но эксперты предупреждают о рисках зависимости от маркетинговых выплат. DeFi-аналитик Tindorr выделил проекты, чьи механизмы, по его мнению, сохранят смысл даже после прекращения раздачи бонусов и поинтов в 2026-м.
Институциональное кредитование
Как отмечает эксперт, проекты syrupUSDC и syrupUSDT от Maple Finance стали одними из самых четких примеров «реальной доходности» в секторе.
Платформа институционального уровня выдает краткосрочные займы с избыточным обеспечением — когда залог превышает сумму кредита — только проверенным организациям.
При этом, по словам автора, Maple не пытается изобрести финансы заново, а просто переносит классическую кредитную модель в блокчейн, делая ее прозрачной.
«Пользователи размещают USDC или USDT и получают взамен токены хранилища стандарта ERC-4626. Проценты, которые выплачивают институциональные заемщики, постепенно увеличивают стоимость этих активов», — объяснил он.
По данным аналитика, рост проекта в 2025 году стал взрывным: совокупный объем активов под управлением (AUM) к декабрю превысил $4,5 млрд.

Платформа кредитования Maple Finance. Источник: Tindorr.
Исследователь также обратил внимание на то, что syrupUSDT недавно начали принимать в качестве залога на платформе Aave V3.
По теме: закрытый DeFi — как институты формируют следующую фазу криптоиндустрии
Финансирование мощностей для ИИ
Еще одним интересным направлением Tindorr назвал стейблкоин USDai, который связывает криптокапитал с рынком оборудования для искусственного интеллекта (ИИ).
Автор пояснил, что покупка вычислительных мощностей и видеокарт (GPU) требует огромных вложений, которые проект переводит в ончейн-плоскость. Система разделяет стабильность и доходность: базовый актив USDai держит паритет к доллару, а версия sUSDai накапливает проценты от кредитов.
«Средства направляются операторам ИИ-инфраструктуры, которые платят проценты из своей реальной выручки. Если капитал временно не задействован, его инвестируют в краткосрочные казначейские облигации США для обеспечения доходного “пола”», — рассказал эксперт.
По мнению Tindorr, это превращает стейблкоины из простых инструментов для расчетов в инструменты финансирования реальных индустрий.
Хотя эксперт не считает модель безрисковой, он видит в ней вектор развития всей отрасли.
По теме: зачем нужны альтернативы USDT
Займы на доверии
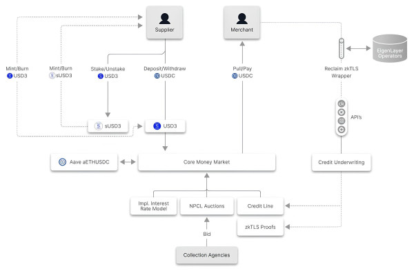
В своем обзоре исследователь также выделил проект 3Jane с их токеном USD3, в котором, в отличие от большинства DeFi-протоколов, заемщикам не нужно вносить избыточный залог.

Как работает кредитование в sUSD3. Источник: Tindorr.
Заемщиков оценивают по их кредитоспособности, используя данные о поведении в сети и внешнюю финансовую информацию. Аналитик отметил, что это рискованное, но необходимое направление для роста индустрии.
«Система использует транши риска. Держатели USD3 получают стабильный доход и имеют приоритетное право требования, а владельцы sUSD3 берут на себя риск первых убытков в обмен на повышенный процент», — пояснил он.
По словам эксперта, хотя модель еще находится на ранней стадии и может столкнуться с дефолтами, она заходит на территорию, которой избегает большинство протоколов.
По теме: криптосообщество раскритиковало Citadel за позицию по DeFi
Внебиржевые стратегии
Последним в список попал синтетический доллар NUSD от Neutrl. Главной фишкой проекта Tindorr назвал монетизацию доступа к внебиржевым рынкам, которая позволяет использовать дельта-нейтральные стратегии, при которых прибыль не зависит от колебаний цены биткоина (BTC) или Ethereum (ETH).
«NUSD больше похож на активно управляемый инвестиционный фонд, упакованный в один токен. Пользователи стейкают монеты для получения sNUSD, стоимость которого растет по мере накопления прибыли от торговых операций», — рассказал эксперт.
По его мнению, это один из самых интересных экспериментов 2025 года, так как он приносит на рынок инструменты, ранее доступные только крупным фондам.
По итогам анализа Tindorr пришел к выводу, что качественные модели доходности теперь привязаны к конкретным экономическим функциям.
Он считает, что это и есть облик «взрослого» DeFi-сектора, где стейблкоины становятся полноценными финансовыми инструментами.
Эта статья не содержит инвестиционных советов или рекомендаций. Каждое инвестиционное и торговое решение связано с риском, читатели должны самостоятельно проводить исследование перед принятием решений.
Источник: cryptonews.net
Комментарии закрыты.